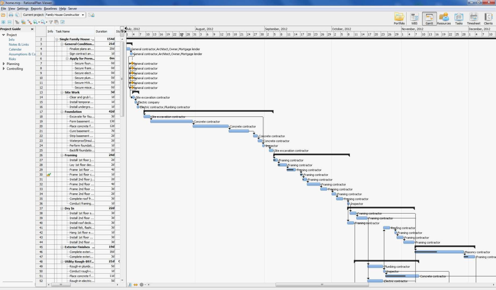
Microsoft Project Management Templates For Excel Free Downloads
Many of the Microsoft Project Management Templates for Excel come with a free download. Some of these free downloads are only for a limited time while others come with free updates.
These types of templates have some great advantages over a professional Excel course. One of these is the fact that you can learn directly from the source, without the distraction of an instructor or the possibility of being forced to purchase a membership. Although these free downloads are not going to be complete from a project management standpoint, it is a valuable tool to learn from.
By getting started with project management templates for Excel free downloads, you will learn about the basic guidelines for running a project through Microsoft Project Management. You will see how a group of tasks are broken down into related tasks and how a system of execution that should follow a logical flow of work through a group of projects.
Even if you do not work with any sort of software, you can still benefit from the project management principles behind the Microsoft Project Management Templates for Excel. In a business, you will need to plan out the proper flow of the group of projects to ensure that the right projects are being completed to meet your requirements. You will want to ensure that each task is equally important and can be executed in the most efficient manner possible.
The project management methodologies implemented in the Microsoft Project Management Templates for Excel is flexible enough to handle a variety of scheduling concerns that exist when managing many projects at once. This allows your employees to take on more jobs and simultaneously get their tasks done.
By completing all of the tasks in Microsoft Project Management Templates for Excel in a single time frame, it is a great way to establish a standard workflow for projects that you have to manage. Each job can be efficiently completed and every part of the schedule can be completed as quickly as possible.
There are a number of different free download sites that offer these free downloads for this software package. Most of these are less than a few dollars a year. You may even find one that has a program that is completely free.
When you find a good site for downloading Microsoft Project Management Templates for Excel free, you will find there are two areas that you will want to check. The first area is the list of download features. The second area is what the license costs for the software are.
Before you download a free download of Microsoft Project Management Templates for Excel, it is a good idea to see what you would be able to expect from that. Some of the features that you can expect to get in the free download include project planning, scheduling, project templates, and all of the Microsoft Project Management Templates for Excel tools that are included. This is the type of software package that you should be looking for if you are going to get the most out of it.
One thing to keep in mind is the license options available to you. If you don’t have a lot of money to spend, then you might want to opt for a free download of the Microsoft Project Management Templates for Excel free. It will cost you a few dollars, but it will also save you a lot of time.
The other option for you is to look for a site that will offer a download for $15 or more. Some of these websites offer a smaller free download that you will be able to download as many times as you want for a limited time. You will need to compare these options before you decide which is right for you. YOU MUST SEE : Project Management Templates Excel Free Download
Sample for Project Management Templates For Excel Free Download
